爱思助手虚拟定位使用教程_问题解决

iOS 设备管理 备份恢复 铃声壁纸 刷机教程 爱思助手虚拟定位使用教程_问题解决
摘要
下载爱思助手找到工具箱中的虚拟定位功能,可以将 iPhone、iPad 设备定位到任意地点,足不出户就能显示到想要的位置。以下是使用虚拟定位功能操作教程。

一、安装最新版爱思助手客户端


1.在电脑上下载安装最新版爱思助手。如果您已经安装,请点击客户端右下方的“检查更新”更新到最新版。


爱思助手虚拟定位使用教程_问题解决


2.将苹果设备通过数据线连接到电脑,连接成功后,依次打开爱思助手“工具箱”-“虚拟定位”。


爱思助手虚拟定位使用教程_问题解决


3.在使用该功能之前,需要登录您的爱思助手账号,请根据提示进行登录。


爱思助手虚拟定位使用教程_问题解决


二、使用虚拟定位功能


1.登录成功后,可以通过三种方式来修改定位:输入地名并搜索、输入精确的经纬度、在地图上使用鼠标拖动和点击选择地点。


爱思助手虚拟定位使用教程_问题解决


在搜索地名时,如果出现“地图定位调用过于频繁”的提示,请点击提示框中的“手动拾取”,进入拾取坐标系统界面。


爱思助手虚拟定位使用教程_问题解决


在“坐标拾取系统”界面中,输入地点搜索需要定位的位置并选择地点,点击上方的“复制”,提示“复制成功”后该地址的经纬度会自动粘贴到虚拟定位坐标输入界面中,无需手动粘贴(爱思助手手动拾取坐标更改位置教程)。然后关闭该界面继续修改定位。


爱思助手虚拟定位使用教程_问题解决


2.设置好地点后点击“修改虚拟定位”。


提示:在修改虚拟定位时请解锁设备屏幕锁,否则可能修改失败!


爱思助手虚拟定位使用教程_问题解决


iOS 16 或更新版本的设备,请根据提示在设备设置中打开“开发者模式”,重启设备后需要再次确认打开“开发者模式”,然后点击“修改虚拟定位”。


爱思助手虚拟定位使用教程_问题解决


爱思助手虚拟定位使用教程_问题解决


iOS 17 或更新版本的设备,如果在更改定位时出现回退到工具箱界面的情况,请重新点击“虚拟定位”,再次尝试操作(如下图)。


爱思助手虚拟定位使用教程_问题解决


3.提示“定位成功”后,在苹果设备上打开地图等软件,可以看到定位已经变成刚才设定的位置。


提示:使用 iPhone 定位功能时,需要在“设置 - 隐私”中打开“定位服务”,然后点击需要使用定位的软件,将权限改为“使用应用期间”或“始终”。


爱思助手虚拟定位使用教程_问题解决


三、还原真实定位


如需恢复正常定位,可以在爱思助手上点击“还原真实定位”按钮并“重启”设备;


也可以直接手动重启设备,同样可以还原真实定位。


爱思助手虚拟定位使用教程_问题解决


提示:修改虚拟定位为全局修改,将改变所有软件获取的定位信息,这可能导致地图软件定位、导航异常,重启设备后即可恢复正常。



虚拟定位功能问题解决:


二、部分设备为 iOS 17 或以上系统的用户,在使用爱思助手虚拟定位功能时可能会遇到报错问题,可参考此教程尝试解决。


修改定位出现 -214 的解决方法:


爱思助手虚拟定位使用教程_问题解决


如果确认客户端已是最新版,仍然会出现 -214 报错:


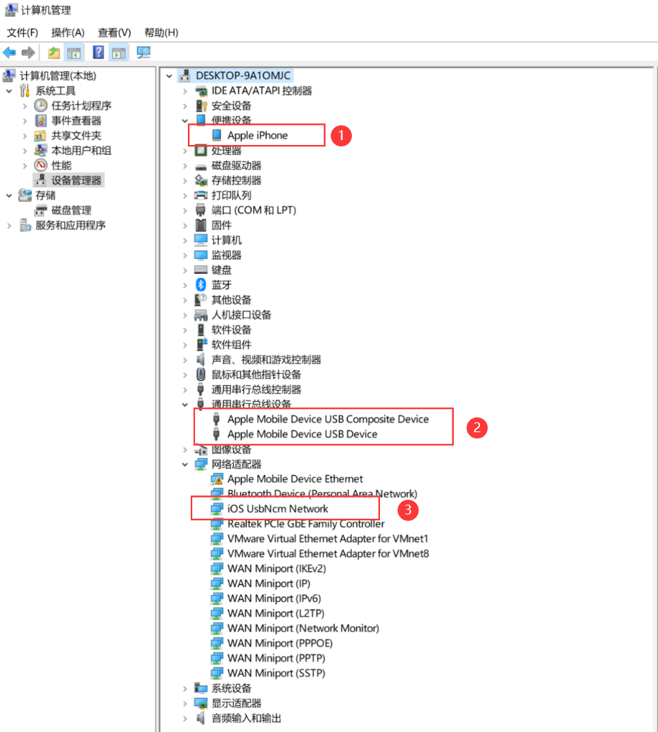
通过鼠标右键点击“计算机(此电脑)”,选择“管理”-“设备管理器”查看电脑是否有以下这些驱动:


爱思助手虚拟定位使用教程_问题解决



如果 1 号驱动带有感叹号,则是当前电脑环境无法正常调用苹果驱动服务,需要给电脑重装系统或更换一台电脑去修改定位。


如果没有 3 号驱动则需要打开电脑设置中的“关于”查看当前电脑系统版本是否过低,Windows 10 或 Windows 11 系统最好在 22H2 以上。如果系统版本过低会无法兼容修改定位所使用的驱动,需要更新电脑系统后,再重新连接设备修改定位。请注意:

虚拟定位功能不支持 32 位的 Windows 10 或 Windows 11 系统。


爱思助手虚拟定位使用教程_问题解决


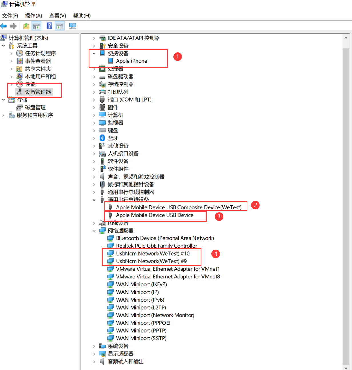
如果出现 -214 报错,“设备管理器”中驱动如下图所示:


爱思助手虚拟定位使用教程_问题解决


可以依次右键 4 号和 2 号驱动选择“卸载设备”并勾选“删除此设备的驱动程序软件”,将 4 号和 2 号驱动卸载后重新连接设备再去修改定位即可。


如果 1 号驱动带有感叹号,则是当前电脑环境无法正常调用苹果驱动服务,需要给电脑重装系统或更换一台电脑去修改定位。


修改定位出现 -303 的解决方法:


爱思助手虚拟定位使用教程_问题解决


一、通过鼠标右键点击“计算机(此电脑)”,选择“管理”-“设备管理器”查看电脑驱动,如果驱动“UsbNcm Network(WeTest)”或“iOS UsbNcm Network”带有感叹号,如下图:


爱思助手虚拟定位使用教程_问题解决


则使用电脑键盘按 Win+R,弹出运行窗口,输入“regedit”进入注册表,找到【\HKEY_CLASSES_ROOT\CLSID\{3d09c1ca-2bcc-40b7-b9bb-3f3ec143a87b}】,然后删除【{3d09c1ca-2bcc-40b7-b9bb-3f3ec143a87b}】文件数据,重新连接手机去修改定位即可(如果注册表中没有找到这条数据的话,需要更换电脑修改定位)。


如果驱动如下图一切正常,但仍然提示-303:


爱思助手虚拟定位使用教程_问题解决


则使用电脑键盘按 Win+R,弹出运行窗口,输入“regedit”,进入注册表,找到【HKEY_LOCAL_MACHINE\SYSTEM\CurrentControlSet\Services\Tcpip6\Parameters\下的 DisabledComponents】查看它的值 REG_DWORD 是 0x00 还是 0xFF,如果值为 0xFF 时需要改成 0x00,然后重启电脑后重新尝试定位。


爱思助手虚拟定位使用教程_问题解决


二、如果此前安装过其它定位工具在使用爱思助手虚拟定位功能时,出现 -303 报错问题,也可能是因为此前使用了其他定位软件(例如 iAnyGo),安装的驱动存在不兼容导致的。需要卸载对应的驱动后重新尝试虚拟定位。请点此查看具体步骤


爱思助手会持续完善果粉们使用中出现的一些问题,粉粉们也可以将使用手机遇到的问题告诉爱思,爱思来尝试解决,让大家有更好的使用体验感。


原文链接:https://i4tols.com/2/14.html

推荐阅读